SWEAR Installation for Milestone XProtect
What you’ll accomplish
By the end of this guide:
- SWEAR Certification Service will be installed and configured on your Milestone Recording Server(s).
- Milestone Management Client will be connected to SWEAR using API credentials.
- Selected cameras will be enabled for SWEAR certification.
- SWEAR Milestone Plugin will be installed so you can verify video authenticity in Milestone Smart Client and SWEAR protected exports.
Who this is for
- Milestone administrators responsible for server configuration and Smart Client setup.
1) Download SWEAR installation software
- Download installers from the SWEAR Portal.
- If you do not have a portal account and want to try SWEAR, download the limited trial package from portal.swear.com/trial.
- If you need licensed production credentials, contact SWEAR Support to create a portal account and obtain your licensed Auth Client ID and Auth Client Secret.
Credentials Tab
- SWEAR API credentials (used in SWEAR → API Settings in Milestone Management Client)
Installers Tab
- Milestone XProtect → Recording Server Service Installation.
- Milestone XProtect → Client Plugin Installation.
2) Create a service user and role for SWEAR
The SWEAR Certification Service requires a Basic User account and a new limited-permission role in Milestone XProtect.
Create SWEAR service user
- In the left navigation, go to Security → Basic Users.
- Select Action from the top window menu → Create Basic User.
- Enter a username and password, then clear "Force Basic User to change password on next login."
- Confirm the Basic User is not required to change the password at next login.
Create Role for SWEAR Service user
- Go to Security → Roles.
- Select Action from the top window menu → Add Role.
- Enter:
- Name: SWEAR Role
- Description: This role includes the necessary permissions for the SWEAR service user.
- Click OK
- Confirm the new SWEAR Role is highlighted in the Roles list, then open the Add dropdown in the right pane.
- Select Basic User
- Select the SWEARService user checkbox and select OK.
The SWEARService user is now in the new SWEAR Role.
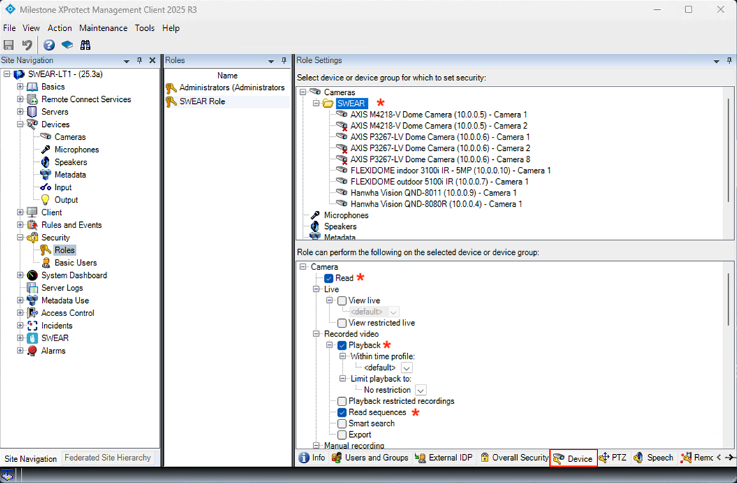
Configure SWEAR role permissions
Three configuration tabs in the right pane require configuration:
-
Info
- Select Allow Smart Client login.
- Select Save in the upper-left corner of the File menu.
-
Overall Security
- Select Management Server under "Select a security group for which to set security."
- Select Allow Connect under "Role can perform the following on the selected security group."
- Select Save in the upper-left corner of the File menu.
-
Device
- Select a Camera group or individual cameras under "Select device or device group for which to set security"
- Under "Role can perform the following on the selected device or device group" bottom pane, select:
- Camera -> Read
- Camera -> Recorded Video
- Playback
- Read Sequences
- Select Save in the upper-left corner of the File menu.
If you need further instructions or help in adding a basic user, please consult your Milestone documentation.
3) Install SWEAR Certification Service
On the Milestone Recording Server(s), complete the following:
- Download the SWEAR Certification Service installer from the SWEAR Portal.
- Run the installer file ("SWEARCertificationInstaller.msi").
- Read and accept the EULA (End User License Agreement).
- Select Install.
4) Configure SWEAR Certification Service
- In the Windows system tray (bottom-right of the server screen), right-click the SWEAR icon and select "Change settings..."
- Select Basic Credentials, enter the XProtect Basic User credentials created in Step 2, and select "OK."
- You will be prompted to restart the service for changes to take effect.
- Select "Stop Certification Service."
- Select "Start Certification Service."
- Server service installation and configuration are complete.
5) Install the SWEAR Milestone Plugin
On the Milestone Smart Client system, complete the following:
- Download the SWEAR Milestone Plugin installer from the SWEAR Portal.
- Run the installer file ("SWEARPluginInstaller.msi").
- Read and accept the EULA.
- Select Install.
- After installation is complete, restart Milestone Smart Client.
6) Configure SWEAR in the Milestone Management Client
- Navigate to SWEAR → API Settings.
- Enter the Auth Client ID and Auth Client Secret provided by SWEAR.
- Select "Test Connection" to verify the API connection.
7) Select cameras to protect
- Navigate to SWEAR → Certification Servers.
- Select your certification server.
- Select the Configuration tab at the bottom of the Information frame.
- Verify the Enabled box is checked.
- Select the cameras you want to protect, then select "Add."
- Click Save in the upper-left corner of the application.
8) Verify SWEAR is running
- Select SWEAR → Certification Servers from the left navigation.
- The Certification Server Overview shows active servers and camera coverage.

















